維看幫助中心

如何新建一個頁面?

瀏覽數量: 325     作者: 本站編輯     發佈時間: 2018-02-08      來源: 本站

如何新建一個頁面?

第一步:把鼠標移動“當前頁面”的右側框區域,出現下拉菜單,在自定義頁面標籤下,有一個“自建頁面”按鈕,單擊此按鈕;

新建頁面.jpg
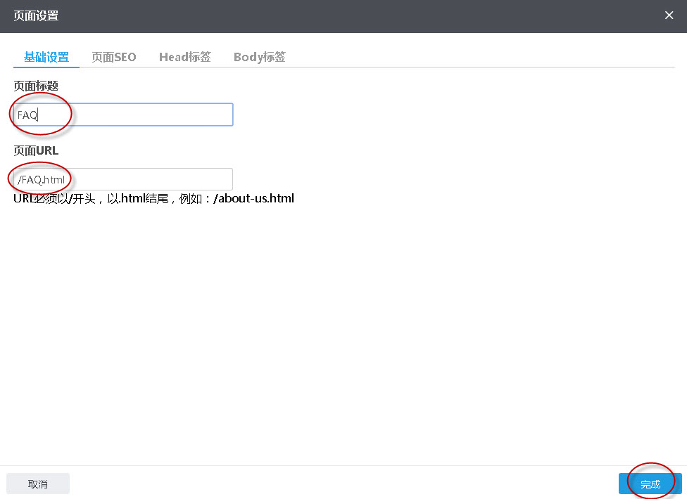
第二步:彈出“頁面設置”窗口,輸入頁面標題、新建頁面URL會自動生成,也可以手動修改,然後單擊“完成”按鈕;

輸入頁面設置相關信息.jpg

第三步:頁面建好以後,要考慮這個頁面上放的內容用什麼組件來實現。

單擊查看以下操作方法:

如何添加和完善網站內容?

添加和完善網站內容.png


新增功能:(2018-10-23優化)

1、頁面訪問權限新增彈窗表單設置;

【應用場景】如果商家希望訪客先留下個人聯繫方式,然後才能查看該頁面,就需要用到我們新增的這個功能,可以在頁面設置-》訪問權限中,勾選“彈窗表單”的權限控制,然後用戶可以選擇表單管理中的某個表單。訪客在前台訪問某個頁面時,會彈出相應的彈窗表單,只有當表單成功提交後,彈窗才會消失,然後才可以正常訪問想要查看的頁面。

【操作方式】登錄領動,進入“編輯網站”後台,點擊左側“頁面”模塊->“當前頁面設置”菜單,進入當前頁面設置,在“基礎設置”頁籤的“訪問權限”選擇項中,新增了“表單訪問”的選擇項,如下圖所示:

表單權限


建站流程

找不到你的問題?
135-6001-3420
seoprixcom@gmail.com
214227632
Facebook
Twitter
Google
LinkedIn
Instagram
維看雲建站系統
專業外貿建站系統,為您打造一個適合谷歌的優化網站!
  • 客服QQ
    214227632
  • 微信手機
    (852) 6741 8807
  • 郵箱
    info@seoprix.com